本文系统阐述了天猫技术团队在AI赋能测试领域的深度实践与探索,讲述了智能测试用例生成的落地路径。
一、背景
1.1 业界分析与思考
随着大模型的不断演进,测试行业基于AI也在做不同程度的探索,在agent智能体生成方面,基本使用的是prompt+RAG的方式,构建特定业务的需求分析/测试用例生成/数据构造智能体等。下述是以用例生成为例的一些业界方案和效果:
参考文章:QECon大会以及外部分享
对业界能力的分析,基本都是基于prompt+RAG做能力拓展,没有涉及对模型的微调。过程中存在着对需求解析,测试分析过程,知识库建设的差异化处理。基于对天猫技术业务的理解和发展趋势的判断,我们需要针对天猫技术不同行业特性,做用例生成差异化的处理,同时针对强依赖的输入产物(prd)做一定的规范化处理。
1.2 天猫行业特性
在瞬息万变的电商行业,业务迭代速度快,对产品质量要求日益提高。测试团队面临着以下挑战:
版本节奏快,人力成本高:快速的版本迭代要求测试团队投入大量精力,但同时面临人力成本控制的压力。
传统测试模式的瓶颈:测试用例的设计、维护和执行,尤其是针对复杂场景和边界条件,高度依赖测试工程师的经验和时间投入,效率和覆盖率存在提升空间。
当然在测试用例编写阶段,也存在着如下痛点:
用例设计效率低:人工编写测试用例耗时耗力,难以覆盖所有场景,尤其是异常和资损场景。
需求理解偏差:不同测试人员对需求的理解可能存在差异,导致用例设计的不一致性。
知识沉淀不足:基线用例、踩坑点、业务背景等知识的有效沉淀和复用机制不完善。
人工成本高:大量重复性、模式化的用例编写工作占用了QA大量的工作时间
同时经分析,现有业务特性差异较大,主要划分成5类业务类型,分别为:营销解决方案,导购场域,交易结算,多部门协作,中后台,如何针对不同业务类型做用例生成的适配和应用,也是面临的难题之一。
为应对上述挑战,我们的核心目标是通过AI技术,实现测试用例的智能化生成,并构建一个符合行业特性的测试流。
二、实施策略
2.1 用例生成思路
对于QA来说,我们需要通过一系列手段来保障业务的质量,同时探索业务的天花板,这一系列手段包括:围绕业务迭代的需求交付,需求理解->风险评估->用例设计->用例执行->缺陷追踪->集成/回归->发版/上线->反馈跟踪。
其中从用例设计到最终的回归约占据了QA 70%的时间,在当下对于质量要求高,版本节奏快,人力成本缩减的前提下,急需借助大模型来辅助测试设计,建设相关的智能化工具。整体思路如下:
2.2 具体实施方案
围绕AI用例生成的目标,制定了“需求规范化 + Prompt工程 + 知识库RAG + 平台化集成”的总体策略,并辅以Agent能力建设,提升日常知识库建设人效。
1.Prompt工程与流程优化:通过精细化的Prompt设计,结合上下文信息,引导LLM生成高质量的测试用例。搭建端到端的用例生成Flow,将AI能力集成到现有工作流中。
2.高质量知识库构建:系统性地沉淀业务背景、基线用例、特殊场景(踩坑点)、资损场景等,并结合RAG技术,提升AI生成用例的相关性和准确性。
3.需求规范化:推动PRD规范化,提供标准化模板,提升需求输入的质量,从而提高AI生成用例的稳定性和覆盖率。
4.AI Agent赋能:过程中迭代专门的AI Agent,用于知识库构建、PRD补全、知识库检查等,进一步降低人工成本,提升效率和质量。
5.平台化集成:将AI能力集成至用例管理平台,实现平台化操作。
整体流程如下:


2.2.1 Prompt工程与流程
为了降低不同人员需求理解,用例设计差异性,提升用例可读性和后期维护成本,当前prompt严格遵循该策略,包含:
1.基于前置功能用例和需求推导非功能用例,包含定义异常,资损等设计原则和具体案例,通过RAG和prompt的方式来增强用例设计的确定性。
2.针对较复杂需求,可以自主拆分成业务模块,针对单模块通过test copilot进行对话式生成,并可以通过对话进行用例的修改。
3.支持各行业灵活定制行业特性和行业示例。
4.搭建从需求输入到用例输出的端到端AI用例生成Flow,根据行业标签,路由至行业知识库/prompt/行业示例等。
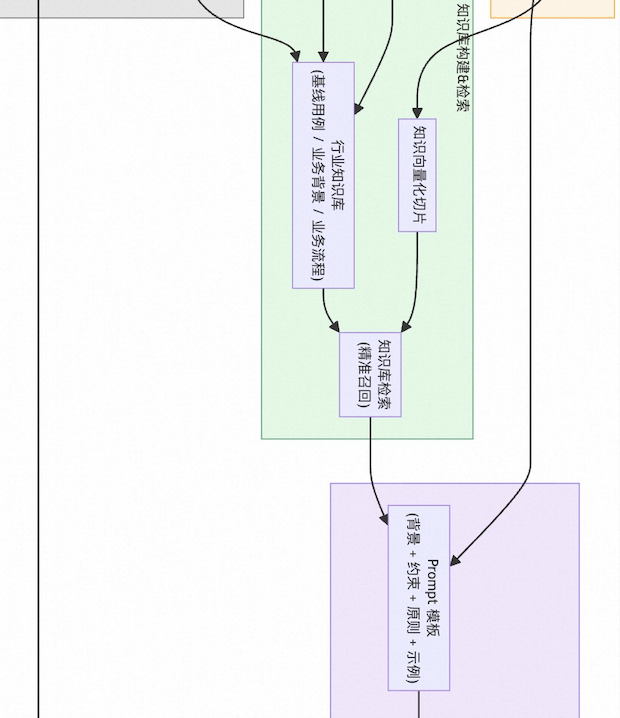
2.2.2 高质量知识库构建
针对如何提升RAG召回的精确性,我们确定了知识库建设的标准,通过知识库的动态检索,提升用例的覆盖率和采纳率,整体思路如下:
RAG部分详细内容如下:
1.知识库范围:
a.测试用例:基线用例,特殊用例(踩坑点)等。
b.业务背景:领域术语、业务流程、用户故事等。
c.资损场景:触发条件、影响范围、测试重点等。
2.数据格式(结构化存储):文本(纯文本,markdown,JSON格式),表格。
3.数据检索:包括分块策略,召回策略、索引方法。
4.知识库维护:数据清洗、去重,更新机制。
针对沉淀的内容,可通过业务域->功能模块->功能点进行拆分,利用关键词来召回最小单元的功能点,示例如下:
为了节省人工构建知识库的成本,还探索了知识库自动构建agent,可基于原始技术文档可以快速构建知识库,提取出业务术语,业务流程,核心功能点等。
对于当前切分不合理的知识库,通过agent进行重构,可有效提升知识库的切片效果。如下示例所示,原知识库单个功能描述被切分至多个无效片段——>而通过agent进行构建后,可对全文信息进行整合总结,单个片段内容更完整和结构化。
2.2.3 需求规范化
通过多轮需求测试,发现prd质量对用例生成的覆盖率影响较大,通过与PD合作,定义和推广标准化PRD模板,来进一步提升用例生成的稳定性。当前已在天猫APP多个业务域试点,并完成相关实践,通过标准化产出的prd测试结果如下:
AI生成的用例采纳率和AI用例覆盖率有明显提升;
生成用例已初步区分用例模块,以及整体用例设计更完善,所有子模块用例均涉及;
2.2.4 平台化集成
当前用例生成已集成至用例管理平台,提供可视化操作入口。支持Ai-Test和Test Copilot 两种形式。结合Test Copilot等工具,支持复杂需求模块化拆解与对话式用例生成。当前天猫技术质量也继续探索AI在数据构造、用例执行等更方面的应用,形成全流程自动化。
三、应用效果
1. 采纳率:在偏向于C端表现部分(如导购、详情)表现较好,采纳率可以达到85%以上,但在B端(如资金、供应链)表现一般,采纳率普遍不到40%。
2. 实际提效:在导购场域、营销解决方案领域中,中小型需求的用例编写时间从2小时缩短至0.5小时(节省75%)。
四、展望
目前在实践中主要问题还是集中在PRD质量不高;需求解析中对视觉稿,交互稿等无法支持,以及需求过于复杂的状态下,使用效果不佳。后续计划在AI能力深入,AI全流程自动化继续尝试。
在未来,能够实现AI智能自主运行,独立完成需求分析,用例生成,脚本构造和执行,上报需求缺陷,跟进质量闭环等流程。基于人工智能的理解,记忆,规划等,为QA角色带来新的转变。
我们需要从“体力劳动型”测试向“脑力劳动型”测试转型,将繁琐重复的工作交给AI,让QA聚焦于更具挑战性的领域:业务风险识别、测试策略制定、探索性测试以及用户体验深挖。未来在一定程度跳出覆盖率-成本-速度的不可能三角,实现更高的覆盖率,更快的速度和更低的成本。